Kopieren eines Angebotes
Grundlagen
Für diese Aufgabe steht ein Standardprozess zur Verfügung, der das Kopieren von Angeboten inklusive der zu dem Angebot gehörenden Angebotspositionen, sowie mit dem Angebot verknüpften Anfragen, ermöglicht. Dies bietet den Anwendern die Möglichkeit, sich Angebote als Favorit abzulegen, um daraus künftig per Kopie Angebote erstellen zu können.
Weiterhin lassen sich Angebote als Preisindikationen kennzeichnen, die dazu dienen, in der Anbahnungsphase einer Geschäftsbeziehung eine erste "Hausnummer" hinsichtlich des Preises nennen zu können.
Der Prozess realisiert folgende Anforderungen:
Kopieren einer Anfrage inklusive Angebot und Angebotspositionen
Kopieren eines Angebots inklusive Anfrage und Angebotspositionen
Kennzeichnung von Angeboten als Preisindikation
Standarddokumentenvorlage zur Erstellung von Preisindikationen aus Angeboten
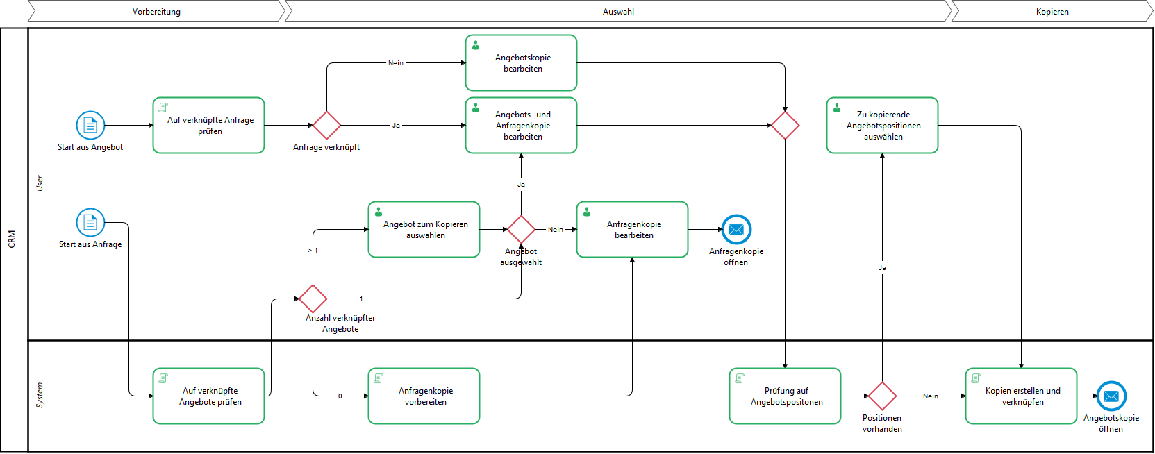
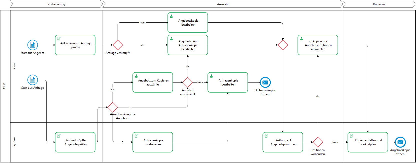
Kopieren einer Anfrage inklusive Angebot und Angebotspositionen
Einstiegspunkt
In der Detailansicht einer Anfrage kann der Prozess zum Kopieren einer Anfrage gestartet werden. Der Prozess zum Kopieren der Anfrage wird über den Toolbar-Schalter Datensatz kopieren initiiert.
Kopiervorgang
Benutzertask zur Eingabe der Anfragedaten öffnet sich.
Zuerst soll das zu kopierende Angebot gewählt werden.
Auswahl via Nachschlagefeld mit Filter auf alle zur Anfrage gehörenden Angebote
Ist kein zu kopierendes Angebot ausgewählt, wird ausschließlich die Anfrage, aus der das Kopieren gestartet wurde, kopiert
Angebotsspezifische Felder werden im Benutzertask nicht angeboten (diese sind nicht sichtbar)
Befüllung der Felder in der Anfrage-Kopie
Die Pflichtfeldeigenschaften der Felder sind dieselben wie auf der Anfragen-Maske
Die folgenden Felder sind bei jedem Kopieren der Anfrage sichtbar, d.h. auch, wenn lediglich die Anfrage ohne ein Angebot kopiert werden soll.

Feld (intern) | Wert | Hinweise |
|---|---|---|
Kurzname (Matchcode.Opportunity) |
|
|
Beschreibung (OpName.Opportunity) |
|
|
KAM/Vertrieb (ProjectmanagerKey.Opportunity) |
|
|
Geschäftspartner (DefaultCustomer.Opportunity) |
|
|
Neukundenauftrag (NewCustomer.Opportunity) |
| |
Status (ProjectstatusKey.Opportunity) |
|
|
Erfolgsaussicht (ChanceSuccessKey.Opportunity) |
|
|
Kaufdatum (Salesdate.Opportunity) |
| |
Wert (Projectvalue.Opportunity) |
|
|
Kosten (Projectcosts.Opportunity) |
| |
Deckungsbeitrag (MarginalReturn.Opportunity) |
|
|
Befüllung der Felder in der Angebotskopie
Die Pflichtfeldeigenschaften der Felder sind dieselben wie auf der Angebots-Maske
Wird beim Kopieren ein Angebot zur Kopie ausgewählt, so sind folgende Felder innerhalb des Kopiervorgangs zusätzlich zu den zuvor beschriebenen Anfragen-Feldern auf der Detailmaske sichtbar.

Feld (intern) | Wert | Hinweise |
|---|---|---|
Ansprechpartner (DefaultContactPerson.Quote) |
| |
1. Unterzeichner (Signatory1EmplKey.Quote) |
|
|
2. Unterzeichner (Signatory2EmplKey.Quote) |
|
|
Kampagnenphase (Campaign.Quote) |
|
|
Kampagne (CampPhase.Quote) |
|
|
Status (StatusKey.Quote) |
|
|
Preisindikation |
|
|
Lieferbedingung |
| |
Zahlungsbedingung |
|
Die Pflichtfeldlogiken der im Prozess sichtbaren und genutzten Felder sind zentral in der Skriptbibliothek übersteuerbar und individualisierbar. Die Standardbelegung bzw. Wertübernahme der im Prozess sichtbaren und genutzten Felder ist zentral in der Skripbibliothek übersteuerbar und individualisierbar
Anfragepositionen auswählen und kopieren
Wenn im System aktiviert, werden nach Eingabe der Anfragedaten und Fortsetzen des Prozesses die mit der Original-Anfrage verknüpften Anfragepositionen zur Kopie angeboten
Keine Anfragepositionen am Originalangebot: Schritt zur Auswahl der Anfragepositionen wird übersprungen
Mindestens eine Anfrageposition am Originalangebot: Benutzertask zur Auswahl der zu kopierenden Anfragepositionen
Der Anwender kann den Benutzertask ohne Auswahl von Anfragepositionen fortsetzen (= keine Kopie von Anfragepositionen) fortsetzen
Ausgewählte Anfragepositionen werden nach Abschluss des Benutzertasks kopiert und mit der Anfragekopie verknüpft
Angebotspositionen auswählen und kopieren
Sofern eine Angebotskopie erstellt wird und zum Original-Angebot Angebotspositionen existieren, werden diese dem Anwender/der Anwenderin zur Auswahl angeboten
Existieren im Original-Angebot Angebotspositionen, bei denen es sich um Unterprodukte zu einem Hauptprodukt handelt, werden diese nicht zur Auswahl angeboten
Es werden alle Angebotspositionen des zu kopierenden Angebots angeboten
Bei der Übernahme eines Hauptproduktes werden die aktuell über die Unterproduktzuordnung (ItemsList) mit dem Hauptprodukt verknüpften Unterprodukte neu gezogen und automatisch als Angebotsposition zur Angebotskopie angelegt
Der Anwender/die Anwenderin hat die Möglichkeit, die Auswahl der Angebotspositionen zu überspringen. In diesem Fall wird lediglich der Angebotskopf kopiert. Es werden keine Angebotspositionen kopiert.
Sofern Angebotspositionen übernommen wurden, wird nach Abschluss des Kopiervorgangs der Angebotswert aktualisiert
In der Anfrage-Kopie wird der Anfragenwert ebenfalls aktualisiert
Kopie erstellen und Prozess abschließen
Die eindeutige Anfragennummer für die Anfragenkopie wird automatisch generiert anhand des für den Standardwert hinterlegten Patterns
existiert kein hinterlegter Standardwert und Pattern wird das Feld dementsprechend nicht gefüllt
Bei Erstellung einer Angebotskopie erhält diese den Angebotsstatus des über die Feldeigenschaften hinterlegten Standardwertes
Bei der Erstellung einer Angebotskopie wird die eindeutige Angebotsnummer automatisch generiert anhand des für den Standardwert hinterlegten Patterns
Sofern erstellt, erhält die Angebotskopie den Kurznamen der Anfragekopie
existiert kein hinterlegter Standardwert und Pattern wird das Feld dementsprechend nicht gefüllt
Der Anwender befindet sich nach Prozessabschluss in der erstellten Anfrage-Kopie
neue Ebene wird geöffnet
In der Angebotskopie ist das Feld "Abgeschlossen" (Closed.Quote) immer false
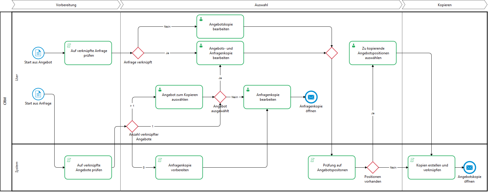
Kopieren eines Angebots inklusive Anfrage und Angebotspositionen
Einstiegspunkt
In der Detailansicht eines Angebots kann der Prozess zum Kopieren eines Angebots gestartet werden
Der Prozess zum Kopieren des Angebots wird über den Toolbar-Schalter Datensatz kopieren initiiert
Beim Kopieren von Angeboten wird berücksichtigt, dass eventuell in den Angebotspositionen vorhandene Unterproduktzuordnungen neu gezogen werden, da sich diese seit Erstellung des Original-Angebotes geändert haben können
Befüllung der Felder in der Anfrage-Kopie
Die Pflichtfeldeigenschaften der Felder sind dieselben wie auf der Anfragen-Maske
Besitzt das zu kopierende Angebot keine Anfrage, so sind diese Felder nicht sichtbar und demnach auch keine Pflichtfelder
Es wird in diesem Fall keine Anfrage-Kopie erstellt

Ist die Systemeinstellung "Anfrage notwendig für Angebot" aktiv und das zu kopierende Angebot besitzt keine Anfrage, so erhalten die Anwender eine entsprechende Hinweismeldung im Prozess, dass ein Angebot nur mit einer zugehörigen Anfrage kopiert werden kann
"Das zu kopierende Angebot besitzt keine zugehörige Anfrage. Stellen Sie vor dem Kopieren des Angebots sicher, dass eine Anfrage zugeordnet ist. Der Vorgang wird abgebrochen."
Der Anwender darf wählen, ob die existierende Anfrage ebenfalls kopiert werden soll. Im Standard ist diese Option nicht aktiv.
Die Anfragenfelder sind nur änderbar, wenn die Anfrage kopiert werden soll
Eingegebene Werte für die Anfragekopie werden im Hintergrund vorgehalten, wenn der Haken "Anfrage kopieren" entfernt wird
Bei erneutem Setzen des Hakens stehen die zuvor eingegebenen Werte wieder zur Verfügung
Der Ansprechpartner im Angebot wird mit dem Geschäftspartner in der Anfrage synchron gehalten
Besitzt das zu kopierende Angebot eine Anfrage, so sind in der Maske zur Kopie-Erstellung folgende Anfrage-Felder sichtbar:

Feld (intern) | Wert | Hinweise |
|---|---|---|
Kurzname (Matchode.Opportunity) | ||
Beschreibung (OpName.Opportunity) |
|
|
KAM/Vertrieb (ProjectmanagerKey.Opportunity) |
|
|
Geschäftspartner (DefaultCustomer.Opportunity) |
|
|
Neukunde (NewCustomer.Opportunity) |
|
|
Status (ProjectstatusKey.Opportunity) |
|
|
Erfolgsaussicht (ChanceSuccessKey.Opportunity) |
|
|
Kaufdatum (Salesdate.Opportunity) |
|
|
Befüllung der Felder in der Angebotskopie
Die Pflichtfeldeigenschaften der Felder sind dieselben wie auf der Angebots-Maske
Die folgenden Felder sind sichtbar, unabhängig davon, ob eine Anfrage innerhalb des Kopiervorgangs erstellt wird, oder nicht. Ausnahmen sind in der Spalte Hinweise markiert
Feld (intern) | Wert | Hinweise |
|---|---|---|
Ansprechpartner (ContactPersonPK.Quote) |
| |
Betreff (Reference.Quote) |
|
|
1. Unterzeichner (Signatory1EmplKey.Quote) |
|
|
2. Unterzeichner (Signatory2EmplKey.Quote) |
|
|
Kampagnenphase (Campaign.Quote) |
|
|
Kampagne (CampPhase.Quote) |
|
|
Preisindikation |
|
|
Angebotspositionen auswählen und kopieren
Sofern zum Original-Angebot Angebotspositionen existieren, werden diese dem Anwender/der Anwenderin zur Auswahl angeboten
Existieren im Original-Angebot Angebotspositionen, bei denen es sich um Unterprodukte zu einem Hauptprodukt handelt, werden diese nicht angeboten
Bei der Übernahme eines Hauptproduktes werden die aktuell über die Unterproduktzuordnung (ItemsList) mit dem Hauptprodukt verknüpften Unterprodukte neu gezogen und automatisch als Angebotsposition zur Angebotskopie angelegt
Der Anwender/die Anwenderin hat die Möglichkeit, die Auswahl der Angebotspositionen zu überspringen. In diesem Fall wird lediglich der Angebotskopf kopiert. Es werden keine Angebotspositionen kopiert.
Sofern Angebotspositionen übernommen wurden, wird nach Abschluss des Kopiervorgangs der Angebotswert wird aktualisiert
Sofern eine Anfrage mit kopiert wurde, wird der Anfragenwert in der Anfragenkopie ebenfalls aktualisiert
Kopie erstellen und Prozess abschließen
Bei Erstellung einer Angebotskopie erhält diese den Angebotsstatus des über die Feldeigenschaften hinterlegten Standardwertes
Sofern eine Anfragenkopie erstellt wurde, wird für diese der Anfragen-Kurzname automatisch aus dem Betreff des Angebots nach Prozessabschluss übernommen
Die Angebotsnummer wird automatisch generiert
Die Anfragennummer wird automatisch generiert
Der Anwender befindet sich nach Prozessabschluss in der erstellten Angebots-Kopie
in einer neuen Ebene
In der Angebotskopie ist das Feld "Abgeschlossen" (Closed.Quote) immer false
Kopieren von Verträgen inklusive Vertragspositionen
Einstiegspunkt
In der Detailansicht eines Vertrags kann der Prozess zum Kopieren des Vertrags gestartet werden
Der Prozess zum Kopieren des Vertrags wird über den Toolbar-Schalter Datensatz kopieren initiiert
Befüllung der Felder in der Vertragskopie
Die Pflichtfeldeigenschaften der Felder sind dieselben wie auf der Vertrags-Maske
Mit Prozessstart gelangt der Anwender in einen Benutzertask, der die Felder der Vertragskopie enthält
Die Felder sind wie folgt vorbefüllt
Die Vorbefüllung der Vertragskopie im Benutzertask kann durch Übersteuerung in der Skriptbibliothek individualisiert werden
Feld (intern) | Wert | Hinweise |
|---|---|---|
Vertrags-Nr. (ContNo.Contract) | leer | Nicht sichtbar auf der Maske, wird generiert oder bleibt leer |
Vertragsbezeichnung (ContTitle.Contract) | leer | |
Vertragsstatus (ContStatusKey.Contract) | Standardwert, sofern vorhanden | |
Vertragsbeginn (ContStartDate.Contract) | Wert aus Original | |
Vertragsende (ContEndDate.Contract) | Wert aus Original | |
Tariftyp (RatetypeKey.Contract) | Wert aus Original | |
Produktart (ProducttypeKey.Contract) | Wert aus Original | Pflichtfeld |
Vertragstyp (ContTypeKey.Contract) | Wert aus Original | |
Vertragsart | Wert aus Original | |
Geschäftspartner (CustomerPk.Contract) | Wert aus Original | Pflichtfeld |
Mitarbeiter AD (SalesEmplKey.Contract) | Wird automatisch mit EmployeeSales.Customer des Geschäftspartners des Ansprechpartners gefüllt, wenn dieser in CustomerPk.Contract eingetragen wurde | Übernahme aus EmployeeSales.Customer kann durch Übersteuerung in der Skriptbibliothek deaktiviert bzw. auf ein anderes Feld umgeschrieben werden |
Mitarbeiter ID (OfficeEmplKey.Contract) | Wird automatisch mit EmployeeOffice.Customer des Geschäftspartners des Ansprechpartners gefüllt, wenn dieser in CustomerPk.Contract eingetragen wurde | Übernahme aus EmployeeOffice.Customer kann durch Übersteuerung in der Skriptbibliothek deaktiviert bzw. auf ein anderes Feld umgeschrieben werden |
Vertragswert (ContValue.Contract) | (leer) | Nicht sichtbar auf der Maske, wird aus den Werten der Vertragspositionen gefüllt |
Währung/Kurs (CurrencyKey.Contract) | Wert aus Original | |
Betrag in Fremdw. (ContValueFC.Contract) | (leer) | Nicht sichtbar auf der Maske, wird aus den Werten der Vertragspositionen gefüllt |
Rabatt in % (Discount.Contract) | (leer) | Nicht sichtbar auf der Maske, wird aus den Werten der Vertragspositionen gefüllt |
Lieferbedingung (TermsOfDeliveryKey.Contract) | Wert aus Original | |
Belieferungsart (DeliveryCatKey.Contract) | Wert aus Original | |
Status Belieferung (DeliveryStatusKey.Contract) | Wert aus Original | |
Status Altvertrag (OldContStatusKey.Contract) | Wert aus Original | |
Netzbetreiber (CustomerPKGridOperator.Contract) | Wert aus Original | |
gewonnen von (CustomerPkWonFrom.Contract) | Wert aus Original | |
verloren an (CustomerPkLostTo.Contract) | Wert aus Original |
Vertragspositionen kopieren
Nach Fortsetzen des Prozesses werden dem Anwender, sofern vorhanden, die mit dem Original-Vertrag verknüpften Vertragspositionen zur Auswahl angeboten
Wählt der Anwender keine Vertragspositionen aus, sondern setzt den Prozessschritt fort, wird lediglich die Vertragskopie erstellt
Vom Anwender gewählte Vertragspositionen werden kopiert und mit der Vertragskopie verknüpft
Sofern Vertragspositionen übernommen wurden, wird nach Abschluss des Kopiervorgangs der Vertragswert aktualisiert
Kopie erstellen und Prozess abschließen
Die Vertragsnummer für die Vertragskopie wird , sofern hinterlegt, automatisch anhand des für den Standardwert hinterlegten Patterns generiert
existiert kein hinterlegter Standardwert und kein Pattern, wird das Feld dementsprechend nicht gefüllt und bleibt in der Kopie leer
Kennzeichnung von Angeboten als Preisindikation
Auf den Angeboten befindet sich das Flag "Preisindikation"
Angebote können über das Flag "Preisindikation" als solche gekennzeichnet werden
Standardvorlage Preisindikation
Im Standard wird eine Dokumentvorlage zur Erstellung von Preisindikationsdokumenten aus Angeboten ausgeliefert
Diese bietet eine übersichtliche, tabellarische Auflistung der im Angebot enthaltenen Angebotspositionen
Die Dokumentenvorlage ist kopier- bzw. übersteuerbar und so auf kundenindividuelle Bedürfnisse und Anforderungen anpassbar
Folgende Informationen sind in den Kopfdaten der Vorlage enthalten
Fester Text | Variabler Text | Hinweis |
|---|---|---|
Anfrage | <Kurzname der mit dem Angebot verknüpften Anfrage> | Falls keine Anfrage mit dem Angebot verknüpft wurde, wird der Kurzname des Angebots verwendet |
Stand | <Aktuelles Datum> | |
Ersteller | <Name 1 des Systembetreibers> | |
Dieses Dokument wurde auf Basis der geführten Gespräche erstellt. Es handelt sich hierbei um einen Auszug aus der Preisliste und stellt kein konkretes Angebot dar. | Der dargestellte Text kann durch Konfiguration/Übersteuerung für die Vorlage angepasst und so im Kundensystem individualisiert werden. | |
Die Darstellung der im Angebot, für welches das Preisindikationsdokument generiert wird enthaltenen Angebotspositionen werden nach folgendem Schema dargestellt
Im Angebot bzw. den Angebotspositionen vergebene Gliederungsebenen sowie Zwischensummen werden bei der Ausgabe in Tabellenform berücksichtigt
Produktnummer | Bezeichnung | Verkaufspreis | Menge |
|---|---|---|---|
<Produktnummer aus Angebotsposition> | <Bezeichnung aus Produkt in Angebotsposition> | <Verkaufspreis aus Angebotsposition> | <Anzahl aus Angebotsposition> |
Weiterhin wird die Gesamtsumme des Angebots ausgewiesen
Nachfolgend zu Gesamtsumme besteht die Möglichkeit, einen festen Nachtext in der Dokumentenvorlage zu nutzen.
Dieser kann im System gepflegt und bei Bedarf angepasst werdenDas Dokument enthält ein Wasserzeichen "Preisindikation"
Prozessablauf und Ergebnis

