Copying a quote
Basics
A standard process is available for this task, which permits copying quotes complete with the respective quote items, as well as any requests linked to the quote. Users can therefore save quotes under “Favorites” for later quote creations via copy and paste.
Quotes can also be flagged as price indicators for initial price estimates during the early stages of a business relationship.
The process satisfies the following requirements:
Copying of a request including quote and quote items
Copying of a quote including request and quote items
Flagging quotes as price indicators
Default document template for the creation of price indicators from existing quotes
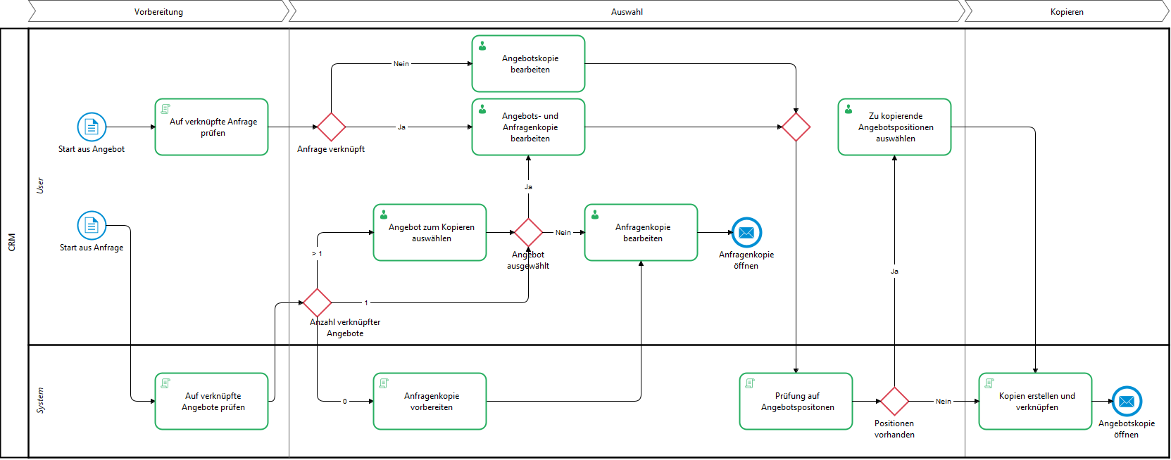
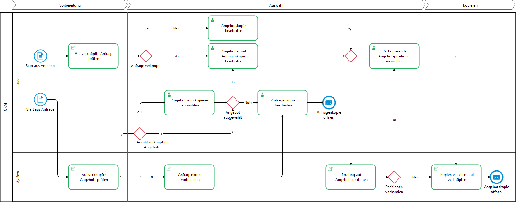
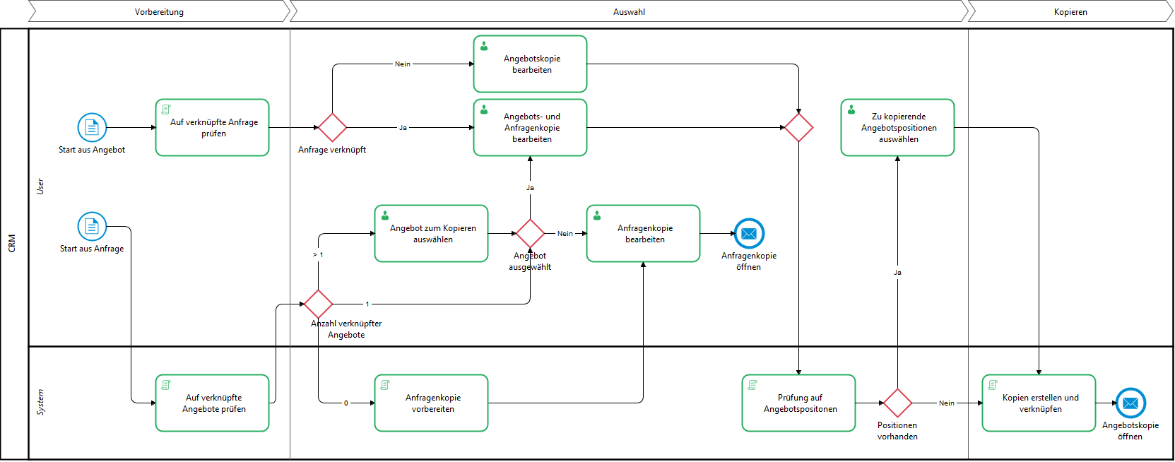
Copying of a request including quote and quote items
Entry point
The process for copying a request can be started in the detail view of a request. The process for copying the request is initiated via the 
Copy process
A user task opens, where the request data can be entered.
The quote to be copied must be selected first.
Selection via lookup field with filtering by all quotes related to the request
Should there not be a quote selected for copying, then only the request where the copy process initiated will be copied
Quote-specific fields are not offered for selection in the user task (they are not visible)
Filling the fields in the request copy
The mandatory field properties of the fields are the same as on the request mask
The following fields are visible each time the request is copied, i.e. even if only the request will be copied, and not a quote.

Field (internal) | Value | Notes |
|---|---|---|
Match Code (Matchcode.Opportunity) |
|
|
Description (OpName.Opportunity) |
|
|
Project Manager (ProjectmanagerKey.Opportunity) |
|
|
Business Partner (DefaultCustomer.Opportunity) |
|
|
New customer order (NewCustomer.Opportunity) |
| |
Status (ProjectstatusKey.Opportunity) |
|
|
Prospect of Success (ChanceSuccessKey.Opportunity) |
|
|
Sales Date (Salesdate.Opportunity) |
| |
Value (Projectvalue.Opportunity) |
|
|
Costs (Projectcosts.Opportunity) |
| |
Marginal Return (MarginalReturn.Opportunity) |
|
|
Filling the fields in the quote copy
The mandatory field properties of the fields are the same as in the quote mask
If a quote is selected for copying, the following fields are visible within the copy process in addition to the previously described sales request fields in the detail mask.

Field (internal) | Value | Notes |
|---|---|---|
Contact person (DefaultContactPerson.Quote) |
| |
1. Signatory (Signatory1EmplKey.Quote) |
|
|
2. Signatory (Signatory2EmplKey.Quote) |
|
|
Campaign Phase (Campaign.Quote) |
|
|
Campaign (CampPhase.Quote) |
|
|
Status (StatusKey.Quote) |
|
|
Price indication |
|
|
Terms of delivery |
| |
Terms of payment |
|
The mandatory field logics of the fields visible and used in the process can be overridden and customized centrally in the script library. The default assignment or value assignment of the fields visible and used in the process can be overridden and individualized centrally in the script library
Select and copy request items
If enabled in the system, after entering the request data and continuing the process, the request items associated with the original request are offered for copying
No request items at the original quote: Step for selecting the request items is skipped
At least one request item on the original quote: User task to select the request items to be copied
The user can continue the user task without selecting request items (= no copy of request items)
Selected request items are copied and linked to the request copy after the user task is completed
Select and copy quote items
If a quote copy is created and quote items exist for the original quote, they will be offered to the user for selection
If there are quote items in the original quote that are sub products of a main product, they will not be offered for selection
All quote items of the quote to be copied are offered
When a main product is transferred, the sub products currently linked to the main product via the sub product assignment (ItemsList) are newly drawn and automatically created as quote items for the quote copy
The user has the possibility to skip the selection of the quote items. In this case, only the quote header is copied. No quote items are copied.
If any quote items have been copied, the quote value will updated after the copying process is completed
The request value is also updated in the request copy
Create copy and complete process
The unique request number for the request copy is automatically generated based on the pattern stored for the default value
if there is no stored default value and pattern, the field is not filled accordingly
When a copy of the quote is created, it is given the quote status of the default value defined in the field properties
When creating a quote copy, the unique quote number is automatically generated based on the pattern stored for the default value
If created, the quote copy receives the short name of the request copy
if there is no stored default value and pattern, the field is not filled accordingly
The user is in the created request copy after process completion
new layer is opened
In the quote copy the field "Closed" (Closed.Quote) is always false
Copying of a quote including request and quote items
Entry point
In the detail view of a quote, the process for copying a quote can be started
The process of copying the quote is initiated via the Copy dataset toolbar button
When copying quotes, it is taken into account that any existing sub product assignments in the quote items are redrawn, as these may have changed since the original quote was created
Filling the fields in the request copy
The mandatory field properties of the fields are the same as on the request mask
If the quote to be copied does not have a request, these fields are not visible and therefore not mandatory fields
No request copy is created in this case

If the system setting "Request required for quote" is active and the quote to be copied does not have a request, the users receive a corresponding message in the process that a quote can only be copied with an associated request
"The quote to be copied does not have an associated request. Before copying the quote, make sure that a request is assigned. The process is aborted."
The user may choose whether the existing request should also be copied. This option is not active by default.
The request fields can only be changed if the request is to be copied
Entered values for the request copy are kept in the background when the "Copy request" check mark is removed
When the check mark is set again, the previously entered values are available again
The contact person in the quote is kept in sync with the business partner in the request
If the quote to be copied has a request, the following request fields are visible in the copy creation mask:

Field (internal) | Value | Notes |
|---|---|---|
Match Code (Matchcode.Opportunity) | ||
Description (OpName.Opportunity) |
|
|
Project Manager (ProjectmanagerKey.Opportunity) |
|
|
Business Partner (DefaultCustomer.Opportunity) |
|
|
New customer (NewCustomer.Opportunity) |
|
|
Status (ProjectstatusKey.Opportunity) |
|
|
Prospect of Success (ChanceSuccessKey.Opportunity) |
|
|
Sales Date (Salesdate.Opportunity) |
|
|
Filling the fields in the quote copy
The mandatory field properties of the fields are the same as in the quote mask
The following fields are visible, regardless of whether a request is created within the copy operation or not. Exceptions are marked in the Notes column
Field (internal) | Value | Notes |
|---|---|---|
Contact Person (ContactPersonPK.Quote) |
| |
Reference (Reference.Quote) |
|
|
1. Signatory (Signatory1EmplKey.Quote) |
|
|
2. Signatory (Signatory2EmplKey.Quote) |
|
|
Campaign Phase (Campaign.Quote) |
|
|
Campaign (CampPhase.Quote) |
|
|
Price indication |
|
|
Select and copy quote items
If quote items exist for the original quote, they will be offered to the user for selection
If there are quote items in the original quote that are sub products of a main product, they will not be offered
When a main product is transferred, the sub products currently linked to the main product via the sub product assignment (ItemsList) are newly drawn and automatically created as quote items for the quote copy
The user has the possibility to skip the selection of the quote items. In this case, only the quote header is copied. No quote items are copied.
If any quote items have been copied, the quote value will be updated after the copying process is completed
If a request was copied, the request value is also updated in the request copy
Create copy and complete process
When a copy of the quote is created, it is given the quote status of the default value defined in the field properties
If a copy of an request has been created, the request short name is automatically taken from the subject of the quote after the process has been completed
The quote number is automatically generated
The opportunity number is automatically generated
The user is in the created copy of the quote after the process is completed
in a new level
In the quote copy the field "Closed" (Closed.Quote) is always false
Copying of contracts including contract items
Entry point
In the detail view of a contract the process for copying the contract can be started
The process of copying the contract is initiated via the Copy dataset toolbar button
Filling the fields in the contract copy
The mandatory field properties of the fields are the same as on the contract mask
With process start the user gets into a user task which contains the fields of the contract copy
The fields are pre-populated as follows
The pre-populating of the contract copy in the user task can be individualized by overriding it in the script library
Field (internal) | Value | Notes |
|---|---|---|
Contract Number (ContNo.Contract) | empty | Not visible on the mask, is generated or remains empty |
Contract Title (ContTitle.Contract) | empty | |
Contract Status (ContStatusKey.Contract) | Default value, if available | |
Contract Start Date (ContStartDate.Contract) | Value from original | |
Contract End Date (ContEndDate.Contract) | Value from original | |
Rate Type (RatetypeKey.Contract) | Value from original | |
Product Type (ProducttypeKey.Contract) | Value from original | Required Field |
Contract Type (ContTypeKey.Contract) | Value from original | |
Contract type | Value from original | |
Business partner (CustomerPk.Contract) | Value from original | Required Field |
Sales Employee (SalesEmplKey.Contract) | Is automatically filled with EmployeeSales.Customer of the contact person's business partner if he or she has been entered in CustomerPk.Contract | Assignments from EmployeeSales.Customer can be deactivated or rewritten to another field via an override in the script library |
Employee ID (OfficeEmplKey.Contract) | Is automatically filled with EmployeeOffice.Customer of the contact person's business partner if he or she has been entered in CustomerPk.Contract | Assignments from EmployeeOffice.Customer can be deactivated or rewritten to another field via an override in the script library |
Contract Value (ContValue.Contract) | (empty) | Not visible on the mask, is filled from the values of the contract items |
Currency Key (CurrencyKey.Contract) | Value from original | |
Value in Foreign Currency (ContValueFC.Contract) | (empty) | Not visible on the mask, is filled from the values of the contract items |
Discount in % (Discount.Contract) | (empty) | Not visible on the mask, is filled from the values of the contract items |
Terms of Delivery (TermsOfDeliveryKey.Contract) | Value from original | |
Delivery Category (DeliveryCatKey.Contract) | Value from original | |
Delivery Status (DeliveryStatusKey.Contract) | Value from original | |
Old Contract Status (OldContStatusKey.Contract) | Value from original | |
Grid Operator (CustomerPKGridOperator.Contract) | Value from original | |
won from (CustomerPkWonFrom.Contract) | Value from original | |
lost to (CustomerPkLostTo.Contract) | Value from original |
Copy contract items
After continuing the process, the user is offered the contract items linked to the original contract, if any, for selection
If the user does not select any contract items but continues the process step, only the contract copy is created
Contract items selected by the user are copied and linked to the contract copy
If contract items have been copied, the contract value will be updated after the copy process is completed
Create copy and complete process
The contract number for the contract copy, if stored, is automatically generated based on the pattern stored for the default value
if there is no stored default value and no pattern, the field is not filled and remains empty in the copy
Marking of quotes as price indication
On the quotes there is the flag "Price indication"
Quotes can be marked as such via the "Price indication" flag
Default template Price indication
By default, a document template is delivered for creating price indication documents from quotes
This provides a clear, tabular listing of the quote items included in the quote
The document template can be copied or overridden and thus adapted to customer-specific needs and requirements
The following information is included in the header data of the template
Fixed text | Variable text | Note |
|---|---|---|
Opportunity | <Kurzname der mit dem Angebot verknüpften Anfrage> | If no request has been linked to the quote, the short name of the quote will be used |
Last updated | <Aktuelles Datum> | |
Creator | <Name 1 des Systembetreibers> | |
This document was prepared based on the discussions held. This is an excerpt from the price list and does not represent a concrete quote. | The displayed text can be customized by configuration/override for the template and thus individualized in the customer system. | |
The representation of the quote items contained in the quote for which the price indication document is generated are presented according to the following scheme
Outline levels assigned in the quote or quote items, as well as subtotals, are taken into account in the output in tabular form
Product number | Name | Sales price | Quantity |
|---|---|---|---|
<Produktnummer aus Angebotsposition> | <Bezeichnung aus Produkt in Angebotsposition> | <Verkaufspreis aus Angebotsposition> | <Anzahl aus Angebotsposition> |
Furthermore, the total amount of the quote is shown
Following to total amount there is a possibility to use a fixed posttext in the document template.
This can be maintained in the system and adjusted as neededThe document contains a "Price indication" watermark
Process workflow and result

