Editorfunktionen des Test-Studios
Automatische Vervollständigung
Das Test-Studio besitzt verschiedenen Funktionen, um den Testersteller beim Schreiben eines Testfalls zu unterstützen.
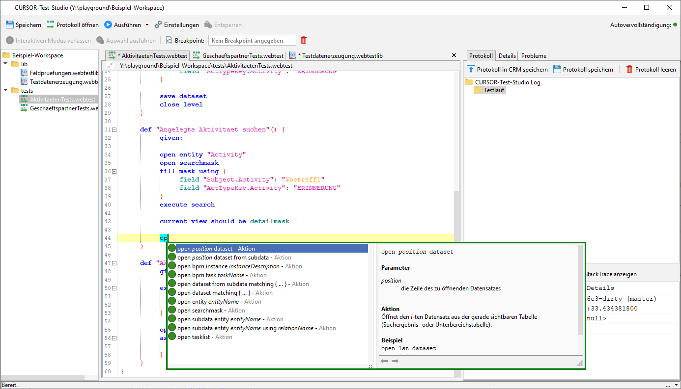
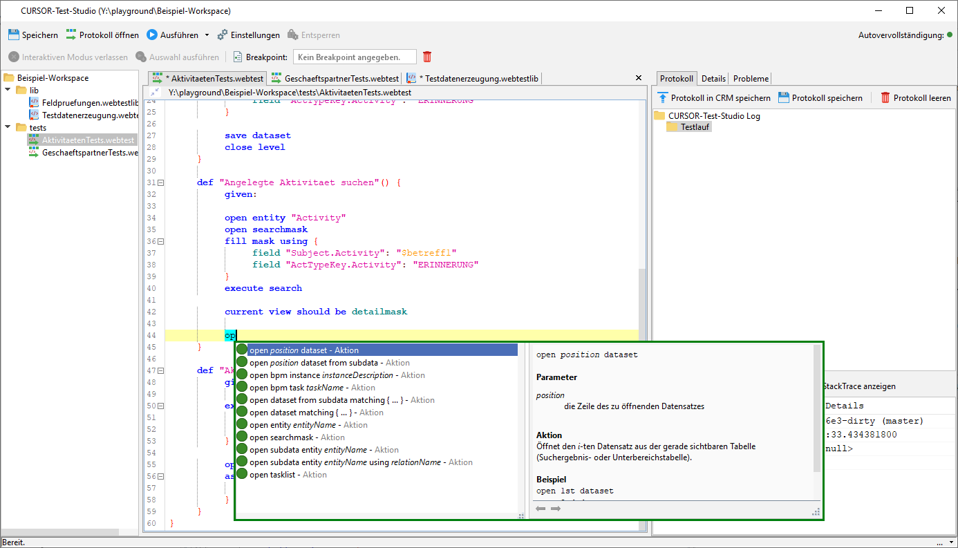
Zur Unterstützung bei der Testerstellung bietet der Editor des Test-Studios eine Autovervollständigung. Durch die Tastenkombination STRG+LEERTASTE wird eine Vorschlagsliste mit allen zu dieser Stelle passenden Elementen geöffnet. Für das ausgewählte Element in der Vorschlagsliste wird rechts daneben die zugehörige Dokumentation angezeigt. Mit der Entertaste wird das ausgewählte Element vervollständigt. Durch die Platzhalter für bspw. Parameter eines Keywords kann mit der Taste ↹ TAB gesprungen werden.

Das Test-Studio bietet die Vervollständigung für die folgenden Elemente an:
Keywords
technische Entitäts-, Feld- und Relationsnamen, sofern ein gültiges System für die Metadatenbeschaffung konfiguriert worden ist
Testschrittbibliotheken und deren Methoden
Variablen
Im interaktiven Modus stehen zusätzliche Vervollständigungen für Buttons, Labels, Tabs, Collapsibles, Aktionsboxschalter, myCRM Einträge und BPM-Instanzen zur Verfügung.
Bei Feld- und Relationsnamen und Methoden von Testschrittbibliotheken erfolgt die Vervollständigung zweistufig. Das bedeutet, dass bei Feldnamen zuerst die Entität, bei Relationsnamen die Hauptentität und bei Bibliotheksmethoden die Bibliothek vorgeschlagen wird. Nach der Übernahme eines Vorschlags ist ein Punkt einzugeben und erneut die Vorschlagsliste mit STRG+LEERTASTE zu öffnen. Nun wird der eigentliche Feldname, Relationsname oder Methodenname in diesem zweiten Schritt vorgeschlagen. Nach Auswahl des passenden Vorschlags wird im Falle eines Feld- oder Relationsnamens der entsprechende technische Name eingefügt.

Dokumentation
Zur Dokumentation von Testfällen, Testschritten, Variablen, Testschrittbibliotheken und Bibliotheksmethoden werden spezielle Kommentare (javadoc) verwendet.

Für die Dokumentation von Methoden in Testschrittbibliotheken bietet das Test-Studio als Unterstützung eine Vorlage für einen solchen Kommentar. Durch das Tippen von /** gefolgt von der Entertaste wird eine Vorlage für einen solchen Dokumentationskommentar erzeugt. Dieser enthält einen Platzhalter für eine allgemeine Beschreibung und zusätzlich Platzhalter für die Beschreibung von jedem Parameter.

Tooltips
Um das Verstehen eines bereits bestehenden Testfalls zu erleichtern, bietet das Test-Studio für die folgenden Elemente Tooltips mit entsprechenden Zusatzinformationen an:
technische Entitäts-, Feld- und Relationsnamen, sofern ein gültiges System für die Metadatenbeschaffung konfiguriert worden ist
Verwendungen von Variablen und Methoden von Testschrittbibliotheken, sofern diese mit einem speziellen Kommentar dokumentiert worden sind


Hervorhebung von Fehlern
Das Test-Studio zeigt bereits während des Schreibens eines Testfalls an, ob Syntaxfehler enthalten sind. Enthaltene Fehler werden direkt im Editor markiert.

Zusätzliche befindet sich auf der rechten Seite der Tab "Probleme", welcher eine Übersicht über alle Fehler der momentan bearbeiteten Datei bietet. Durch einen Doppelklick auf einen Eintrag in dieser Liste, kann direkt zur Stelle des Fehlers gesprungen werden.
Zusätzlich zu Syntaxfehlern werden noch die folgenden Prüfungen durchgeführt:
Prüfung auf gültige Entitäts-, Feld- und Relationsnamen, sofern ein gültiges System für die Metadatenbeschaffung konfiguriert worden ist
Prüfung auf gültige Bibliotheksmethoden
Prüfung auf gültige Variablennamen

Übersicht über alle Testschritte / Bibliotheksmethoden
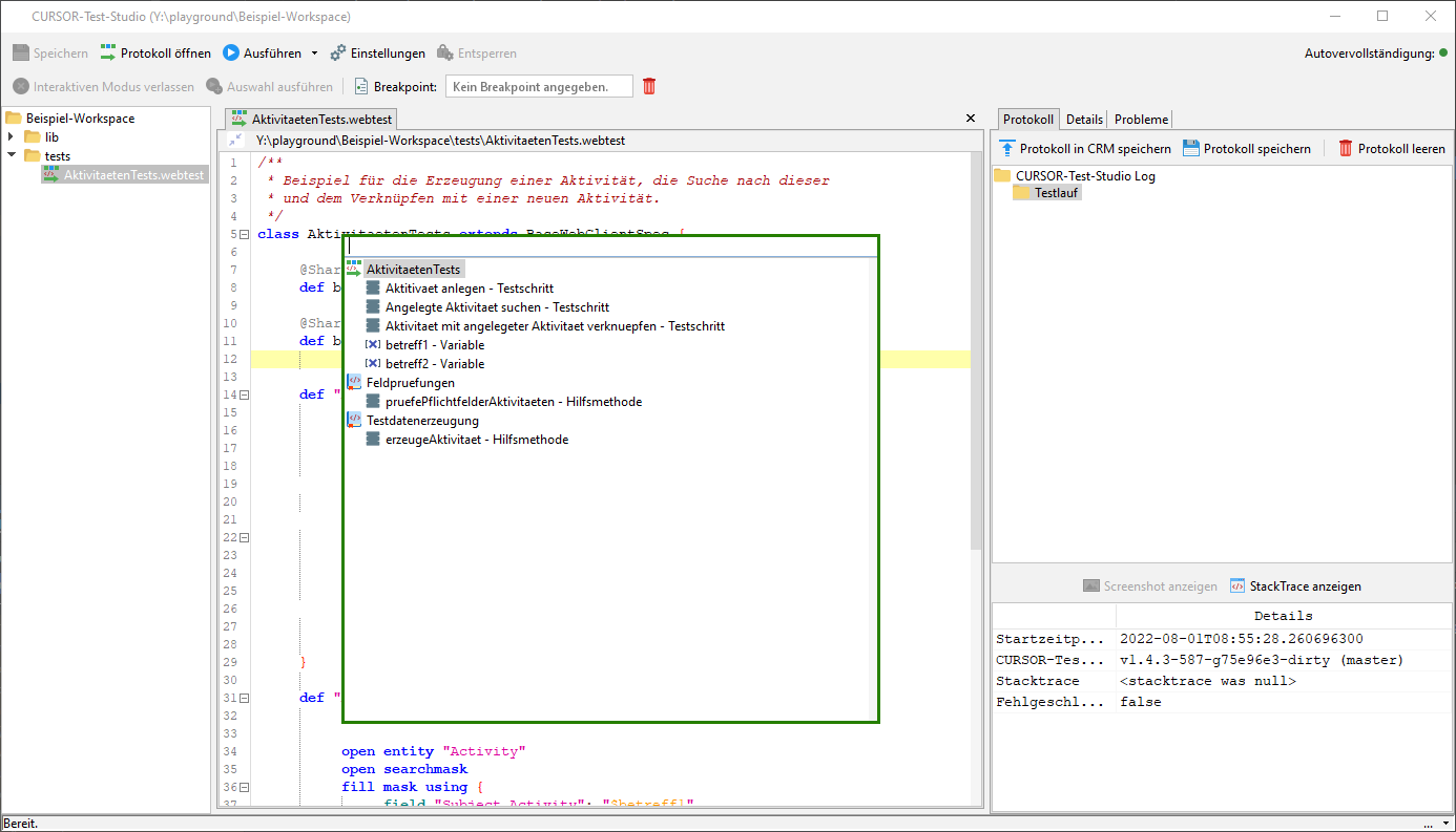
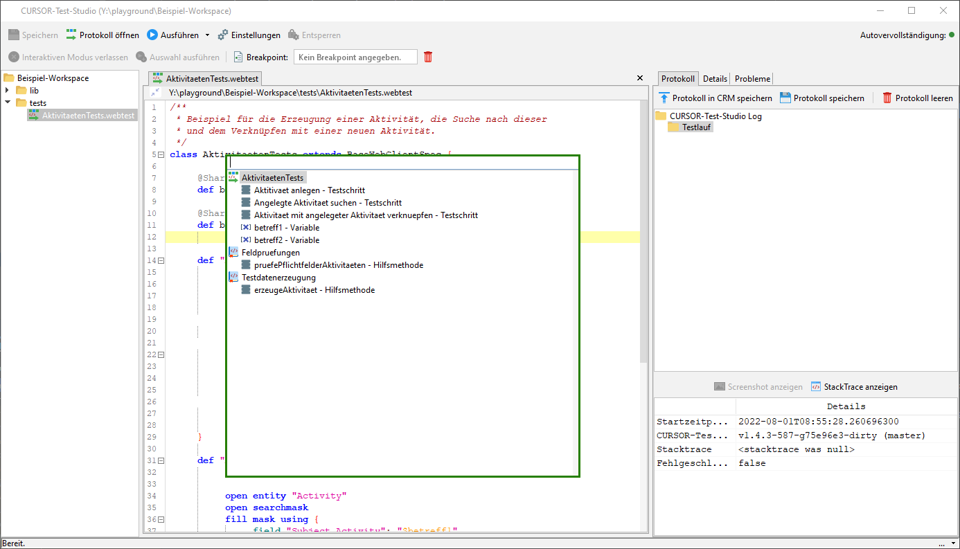
Für Testfälle und Testschrittbibliotheken bietet das Test-Studio eine Übersicht über alle definierten Testschritte, Variablen und Bibliotheksmethoden. Damit kann sich insbesondere in langen Testfällen und großen Testschrittbibliotheken ein Überblick verschafft werden. Diese Übersicht kann über das Kontextmenü des Editors unter dem Punkt "Übersicht öffnen (aktuelle Datei)" (Tastenkombination STRG+UMSCHALT ⇧+O) geöffnet werden. Die Übersicht ist filterbar und durch einen Doppelklick auf einen Eintrag kann zur jeweiligen Definition gesprungen werden. Als Alternative zum Doppelklick besteht die Möglichkeit das gewünschte Sprungziel mit den Pfeiltasten auszuwählen und mit der Entertaste zu bestätigen.

Um sich einen Überblick über den gesamten Workspace zu verschaffen, bietet das Test-Studio neben der Übersicht über einen Testfall oder eine Testschrittbibliothek eine Übersicht über sämtliche Testschritte, Variablen und Bibliotheksmethoden in gesamtem Workspace. Diese Übersicht über den gesamten Workspace kann über das Kontextmenü des Editors unter dem Punkt "Übersicht öffnen (Workspace)" (Tastenkombination STRG+UMSCHALT ⇧+ALT+O) geöffnet werden. Auch diese Ansicht ist filterbar und es kann mit einem Doppelklick zur jeweiligen Definition gesprungen werden. Bei einem Doppelklick auf einen Dateinamen wird diese im Editor geöffnet.

Übersicht über Verwendungsstellen einer Bibliotheksmethode
Ausgehend von der Definition einer Bibliotheksmethode kann über den Eintrag "Springe zu Referenzen" (Tastenkombination UMSCHALT ⇧+F12) im Kontextmenü auf dem Bibliotheksnamen eine Übersicht über die Verwendungsstellen der Bibliotheksmethode geöffnet werden. Wie auch schon bei den vorherigen Übersichten kann per Doppelklick zur jeweiligen Verwendungsstelle navigiert werden. Zusätzlich gibt es für jede Verwendungsstelle eine kleine Vorschau, in welchem Kontext die Verwendung erfolgt. Falls nur eine Verwendungsstelle existiert, wird direkt zu dieser Stelle gesprungen.

Absprung zur Definition einer Bibliotheksmethode
Ausgehend von einem Aufruf einer Bibliotheksmethode durch das execute-Keyword kann über den Eintrag "Springe zur Definition" (Tastenkombination UMSCHALT ⇧+F12) im Kontextmenü auf dem Methodennamen zur Definition der aufgerufenen Bibliotheksmethode navigiert werden.

Umbenennung eines Testfalls / Testschrittbibliothek oder einer Bibliotheksmethode
Eine Umbenennung eines Testfalls oder einer Testschrittbibliothek ist über den Eintrag "Umbenennen" über das Kontextmenü im Dateibaum möglich. Der Vorteil dieser Umbenennung im Vergleich zur Umbenennung über das Dateisystem ist bei Testschrittbibliotheken, dass automatisch alle Verwendungsstellen der umbenannten Testschrittbibliothek angepasst werden, sodass nicht manuell alle Testfälle geprüft werden müssen. Zu beachten ist, dass die Umbenennung nur möglich ist, wenn der gesamte Workspace keine Syntaxfehler enthält.

Eine Umbenennung einer einzelnen Bibliotheksmethode ist über den Eintrag "Umbenennen" im Kontextmenü (TasteF12) des Namen der Bibliotheksmethode möglich. Es öffnet sich ein Eingabefeld unterhalb des Bibliotheksnamens für die Eingabe des neuen Methodennamens. Mit der Entertaste wird der eingegebene neue Name bestätigt und die Umbenennung durchgeführt. Der Vorteil dieser editorgestützten Umbenennung ist im Vergleich zur manuellen Umbenennung in der Datei selbst, dass alle Verwendungsstellen dieser Bibliotheksmethode automatisch angepasst werden, sodass eine manuelle Nachbearbeitung aller Testfälle entfällt. Zu beachten ist, dass die Umbenennung ebenfalls nur möglich ist, wenn der gesamte Workspace keine Syntaxfehler enthält.
