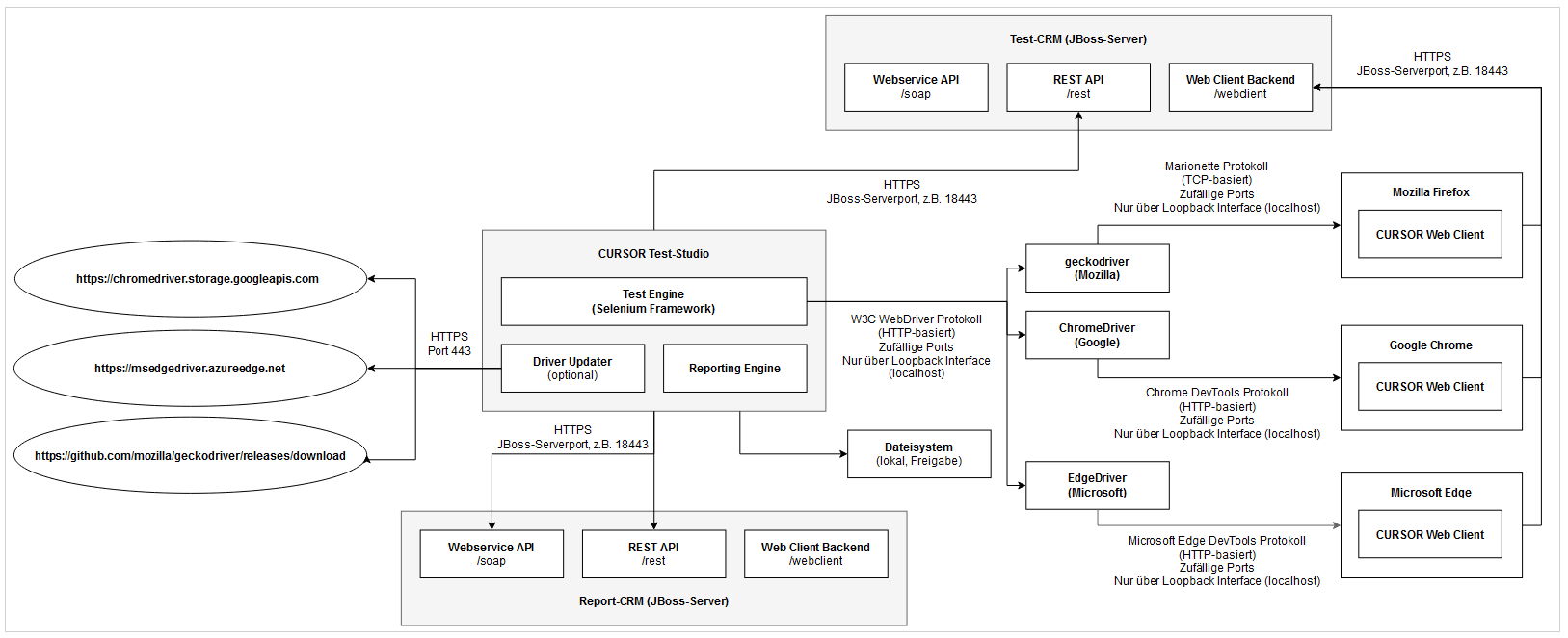
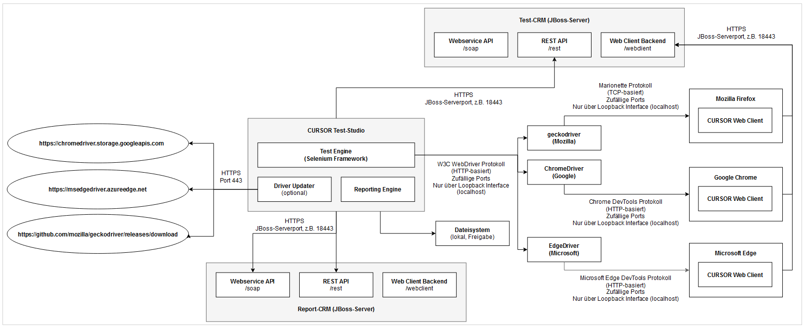
Technischer Kommunikationsplan der CURSOR-Test-Studio Komponenten

WebDriver-Updater
Wenn die WebDriver manuell aktualisiert werden, muss der WebDriver-Updater nicht verwendet werden.
Logins
Alle Kommunikation (Anmeldung am WebClient, REST-API ...) mit dem Test-CRM erfolgt mit den Anmeldedaten des Testbenutzers. FĂĽr jegliche Kommunikation mit dem Report-CRM (kann identisch zum Test-CRM sein) werden die Anmeldedaten des Reportbenutzers genutzt.